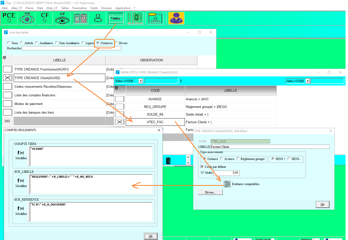
GENERATION DES ECRITURES COMPTABLES  

Ecritures comptables Ventes / Achats:  vous devez paramétrer

          1.les comptes Entètes (Client / Timbre..) 
         2.les comptes Lignes (Compte Vente HT  / TVA / autres taxes  ) 
    Voir ici un Exemple de paramétrage simplifié. le résultat sera comme ceci.
    Il est possible d'utiliser plusieurs comptes par exemple un compte vente pour Produit Fini et  un autre pour Marchandise. voir Ici


Ecritures comptables Stocks:  voir ici

 Ecritures comptables Comptes financiers:  voir ici.   Pour le N° de compte financiner; il est extrait d'ici    Le resultat comme ceci