COMPTABILISATION DES STOCKS
Pour chacun des TYPES DE PIECE -> POUR CHAQUE LIGNE -> 2 Ecritures comptables sont générées. Les écritures semblables (sauf le montant) seront cumulées sur une seule ligne.
Paramètres d'une écriture comptable
Ici
Voici un exemple basique de paramétrage.
Ici
Cet exemple génére deux écritures pour chaque bon de consommation

| FORMULE COMPTE | VALEUR |
| A_COMPTE | A_COMPTE compte saisie sur la fiche article. |
| "6"+Right( A_COMPTE , 5 ) | 6 suivi des 5 dérniers chiffres du compte article. |
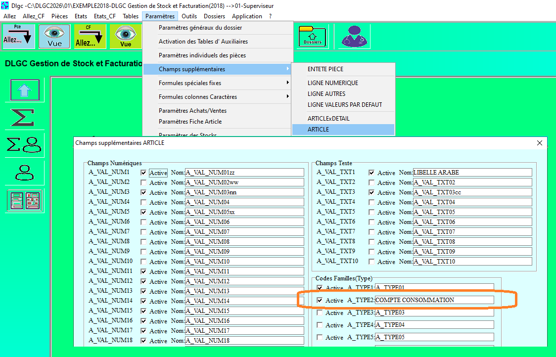
Exemple 2: Le compte de consommation est saisie sur la fiche Article
Activez un champs supplémetaire A_TYPE2 pour saisir le compte
consommation voir Ici
Saisissez le compte consommation sur la fiche Article voir
Ici
FORMULE COMPTE DE CONTRE PARTIE : A_TYPE2
Exemple 3: j'ai 2 comptes de consommation pour les 2 familles articles
FORMULE COMPTE DE CONTRE PARTIE : If_txt( Left(A_FAMILLE,2)="MA", "603000", "720000") si la famille artcile commence par MA on utilise le compte 603000 si non le compte 72000
vous pouvez utiliser toutes les variables au niveau des formules générant les données des écritures. ARTICLE ARTICLExDETAIL AUXILIAIRE PIECE-LIGNE PIECE-ENTETE LISTE DES FONCTIONS
Pour générer les écritures voir Ici